3.16. Como configurar o CONEX ReP SQL
Para detalhes avançados dos campos clique aqui
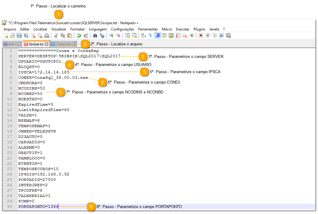
 1º. Passo - Localizar o caminho:
Esse é o caminho padrão aonde está o arquivo de configuração do Conex
Toda alteração realizada deve se realizar a parada do serviço e inicia-lo novamente
|
 2º. Passo - Localize o arquivo:
Abrir como Bloco de Notas
|
 3º. Passo - Parametrize o campo SERVER
Nome da máquina onde está a Base de Dados
|
 4º. Passo - Parametrize o campo USUARIO
Nome do usuário USUTCP<nn> (onde <nn> = 01 a 05 , usuario deve ser
criado em BD).
Obs 1: Se não for mencionado chave USUARIOREP, ConexRep irá procurar por chave
USUARIO, e caso não encontre esta chave considerará usuario default USUTCP01.
CAUSU<REP>=nome do usuário CAUSU (usuário deve ser criado em BD)
Obs 2: Se não for mencionado chave CAUSUREP, ConexRep irá procurar por chave CAUSU,
e caso não encontre esta chave considerará usuário default CAUSU.
|
 5º. Passo - Parametrize o campo IPSCA
Endereço IP da máquina que executa o Conex
|
 6º. Passo - Parametrize o campo CONEX
Nome do executável do ConexRepSql.
Obs1: Colocar '.exe'
Obs2: Lembre de colocar a versão do conex usado.
|
 7º. Passo - Parametrize o campo NCODINS e NCONBD
NCONDINS= Quantidade de codins Rep
NCONBD= Quantidade de conexões à Base de Dados
|
 8º. Passo - Parametrize o campo PORTAPONTO
PORTAACESSO=1366
|