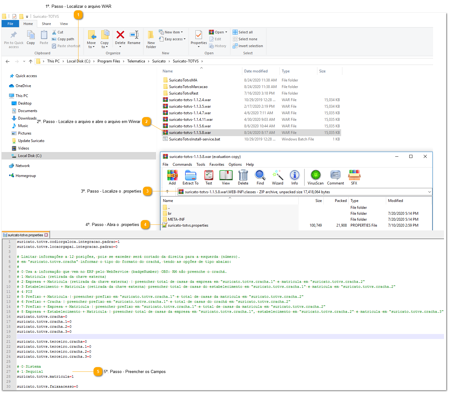
9.7. Como configurar Matricula no arquivo .WAR
 1º. Passo - Localizar o arquivo WAR
No Windows Explorer:
C:\Program Files\Telematica\Suricato\Suricato-TOTVS
Você deve encontrar o arquivo suricato-totvs-1.1.5.8.war
|
 2º. Passo - Localize o arquivo e abre o arquivo em Winrar
Para abrir em winrar você deve ter o mesmo instalado na maquina em que está realizando o procedimento.
|
 3º. Passo - Localize o .properties
Navegue no .war pelo o caminho descrito acima para localizar o .properties
|
 4º. Passo - Abra o .properties
Abra o arquivo em bloco de notas para editar o mesmo.
|
 5º. Passo - Preencher os Campos
Preencha os campos de acordo com o exemplo no detalhes sobre a configuração de matricula e salve a edição do arquivo.
|